Data Driver

Blog archive

So What's Microsoft SQL Operations Studio?

One week from today, a public preview of Microsoft SQL Operations Studio will be available for download. Microsoft provided a "sneak preview" of the tool at the recent PASS Summit for SQL Server developers and DBAs, but details remain scant.

I, for one, wonder how this new offering will fit into the Microsoft data ecosystem, which already has tools like SQL Server Data Tools (SSDT) and SQL Server Management Studio (SSMS) for wrangling the company's flagship RDBMS.

From the information provided so far in a PASS keynote and accompanying blog post, it appears to be a blending of those two tools, with some container and DevOps functionality thrown in along with some Visual Studio Code goodness -- and apparently built on Electron.

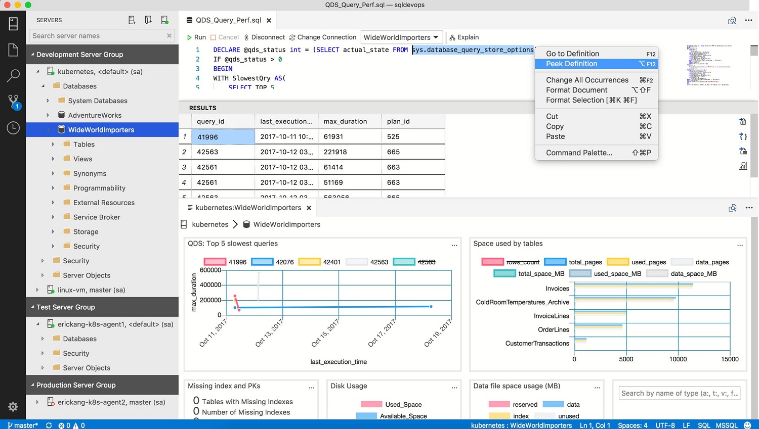
In the blog post, Microsoft SQL Operations Studio (MSOS from here on, for brevity) was described as a cross-platform, lightweight tool for modern database development and operations. Along with SQL Server, it will be used to work with other Microsoft data offerings like Azure SQL Database and Azure SQL Data Warehouse.

Like VS Code and other editors, MSOS will provide easy access to code snippets (in the T-SQL language, in this case) and dashboards to monitor performance in the cloud or on the Azure cloud.

Microsoft SQL Operations Studio
[Click on image for larger view.] Microsoft SQL Operations Studio (source: Microsoft).

As for more of that VS Code goodness, Microsoft said "You'll be able to leverage your favorite command line tools like Bash, PowerShell, sqlcmd, bcp and ssh in the Integrated Terminal window. Users can contribute directly to SQL Operations Studio via pull requests from the GitHub repository."

Microsoft exec Rohan Kumar, who opened the PASS Summit with a keynote address, provided more details about MSOS.

"We believe this is the way of the future," Kumar said. "It's in its infancy. We see a lot of devops experiences, [where] development and testing is being used right on containers, but this is only going to get better and SQL is already prepared for it."

The SQL Server Data Tools team provided more info in its Twitter feed, which makes for a handy, ad-hoc Q&A:

  • Q: Come in black?
    A: Of course, many colors.
  • Q: Will this tool replace SSMS?
    A: It is not in our roadmap.
  • Q: Is it mostly like a cross platform SSMS?
    A: It targets both devs and ops in multi-os.
  • Q: Is this a @code plugin or fork?
    A: It is based on MSSQL extension on VS code, VS code and many more.
  • Q: Will it be backward compatible...?
    A: Yes all SQL tools are backward compatible. :)
  • Q: As far as I understand, it's more on the "operations" side (read: SSMS light & cross-platform) as opposed to the dev side.
    A: SQL Operations Studio is for Database developers and ops. Equally important to us.
  • Q: Congrats! Electron?
    A: Yup.

Many SQL Server devs and DBAs seemed to be pretty excited about the new tool according to other tweets. Some of the apparently attended the PASS session that introduced the tool (I couldn't find any recordings or downloads for the presentation or attended an on-site demo. Here are a few:

  • I am going to try my best to use this as my primary IDE. So excited! Thanks again @sqltoolsguy and team!
  • This was AMAZING! Finally, some cool tools for us backend devs.
  • Pretty excited about this and an important step towards getting some of the web dev world over to a full featured/intelligent database layer.

Jeffrey Schwartz attended the PASS Summit and provides more information in a post on our sister site, RedmondMag.com. It's a good read, and here's a tease:

Joseph D 'Antonio, a principal consultant with Denny Cherry and Associates and a SQL Server MVP, has been testing SQL Operations Studio for more than six months. "It's missing some functionality but it's a very solid tool," said D 'Antonio, who also is a Redmond contributor. "For the most part, this is VS code, with a nice database layer."

Anybody out there have more details on MSOS? Please comment here or drop me a line.

Posted by David Ramel on 11/08/2017


comments powered by Disqus

Featured

Subscribe on YouTube